Crawler tasks¶
You can monitor and manage all data crawling tasks using the Crawler Tasks tool in Alan AI Studio.
To access the tool, at the top of the code editor, click the Data crawling icon.
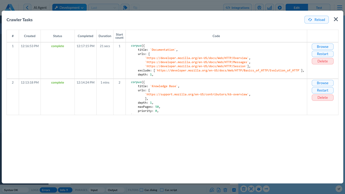
With the Crawler Tasks tool, you can perform the following actions:
Stop a running task: To the right of the task, click Stop to immediately terminate the crawling process. The AI assistant will retain access to all data crawled up to this point.
Restart a crawling task: To the right of the task, click Restart to resume the crawling task from its last checkpoint.
Delete a crawling task: To the right of the task, click Delete to remove all crawled data from Alan AI’s databases. Note that the associated
corpus()function will not be removed from the dialog script. To crawl the corpus data again, re-save the dialog script.Browse the corpus: To the right of the task, click Browse to open the Corpus Explorer and examine data sources for the associated corpus.